Quick Start
Wat doet Rationale?
Rationale is een middel ter ontwikkeling van kritische denkvaardigheden. Hiertoe worden informatie en redeneringen in gestructureerde schema’s weergegeven. Informatie kan op die manier snel en intuïtief inzichtelijk worden gemaakt. Rationale reikt de volgende hulpmiddelen aan om het proces van kritisch denken te vergemakkelijken:
- Sorteren en structureren van informatie en ideeën (groepeerschema’s)
- Identificeren van onderdelen van redeneringen (redeneerschema’s)
- Aanvullende informatie voor bewijzen verstrekken (basisvakken)
- Middels kleuren en pictogrammen beweringen evalueren (tabblad Evaluatie)
- Aannames en co-premissen identificeren (analyseschema’s)
- Communiceren met betoogsjablonen (Betoogpaneel)
- Feedbacknoten toevoegen (hulpmiddelen voor docenten)
Welke schematypen biedt Rationale?
Met Rationale kun je snel en eenvoudig hiërarchisch gestructureerde schema’s maken. Er zijn vier modi, die elk een andere soort activiteit ondersteunen. Je kunt werken met tegelijkertijd verschillende typen schema’s op jouw werkblad.
Groeperen
Organiseren van informatie door het hiërarchisch ordenen en groeperen van items of ideeën
Redeneren
Een eenvoudige en toegankelijke vorm van redeneerschema’s waarmee je:
- redeneringen voor en tegen een stelling schematisch kunt weergeven
- de sterke en zwakke punten van een stelling kunt evalueren
- Informatiebronnen identificeren
Analyseren
Een gedetailleerdere en preciezere vorm van redeneerschema’s waarmee je:
- afzonderlijke premissen, met inbegrip van niet verwoorde aannames, kunt identificeren
- onderscheid kunt maken tussen aanvaardbaarheid van de premissen en de geldigheid of kracht van de afleidingen.
Dialoogschema's
Een eenvoudige techniek om te brainstormen en opties, voors, tegens en consequenties weer te geven. Je vindt de dialoogvakken in het Bouwpaneel onder Extra’s.
Basisnavigatie
Bouwpaneel
Klik op een titel voor de diverse formaten en voorzieningen.

Werkblad
Verplaats de verticale blauwe balken naast het Bouwpaneel en Tekstpaneel om meer ruimte te scheppen. Klik op de lijn tussen werkblad en paneel om de grootte te wijzigen.

Tekstpaneel
Als je geen gebruik maakt van de functies in het tekstpaneel, kun je het Tekstpaneel sluiten (knop rechtsboven) om meer werkruimte te scheppen.
Lint
Het Lint is de taakbalk boven aan het venster. Het Lint is onderverdeeld in tabbladen. In de tabbladen zijn gelijksoortige voorzieningen ondergebracht, zoals beeld en uitvoer.

Schema’s bouwen
- Kies een schema of voorziening door erop te klikken in het Bouwpaneel.

- Versleep vakken of sjablonen uit het bouwpaneel naar de werkruimte.

- Voeg meer vakken toe totdat je een paars invoegpunt ziet verschijnen. Hieraan zie je waar een vak wordt geplaatst. Het vak waar het nieuwe vak aan toe wordt gevoegd wordt met een blauw kader weergegeven. Verbindingslijnen worden door Rationale automatisch geplaatst. Je kunt een of meer vakken of hele takken verslepen en zo de structuur van een schema wijzigen.
Vakken wijzigen
- Selecteer een vak en typ de gewenste tekst.
- Dubbelklik of druk op F2 om de tekst te wijzigen.
- Druk op ENTER of ESC om te voltooien.
Vakken snel dupliceren
- Selecteer een vak op het werkblad en druk op ENTER om meer vakken van hetzelfde type te maken.
- Druk op INSERT om een nieuw vak onder het geselecteerde vak in te voegen.
Knippen, kopiëren en plakken
U Je kunt knippen, kopiëren en plakken met behulp van de pictogrammen op het gedeelte Klembord op het tabblad Start. U Je kunt een schema kopiëren als afbeelding of als tekst. Rationale kan het door jouw geselecteerde vak met of zonder de onderstaande vakken kopiëren. Zie voor het bewerken, kopiëren en plakken van tekst de Rationale FAQ: Bouwen en bewerken
Typen vakken en schema’s wijzigen
NB: het is niet mogelijk verschillende typen schema’s te combineren in een schema.
Klik op het vak dat je wilt wijzigen. Ga naar het gedeelte Vak Veranderen op het Lint (de balk boven in het venster) en klik op het pictogram TYPE. U Je krijgt dan de verschillende vaktypen te zien waarin je het geselecteerde vak kunt wijzigen.
Selecteer jouw schema in de werkruimte. Ga naar het gedeelte Schema Veranderen op het Lint (de balk boven in het venster) en kies het gewenste type schema.
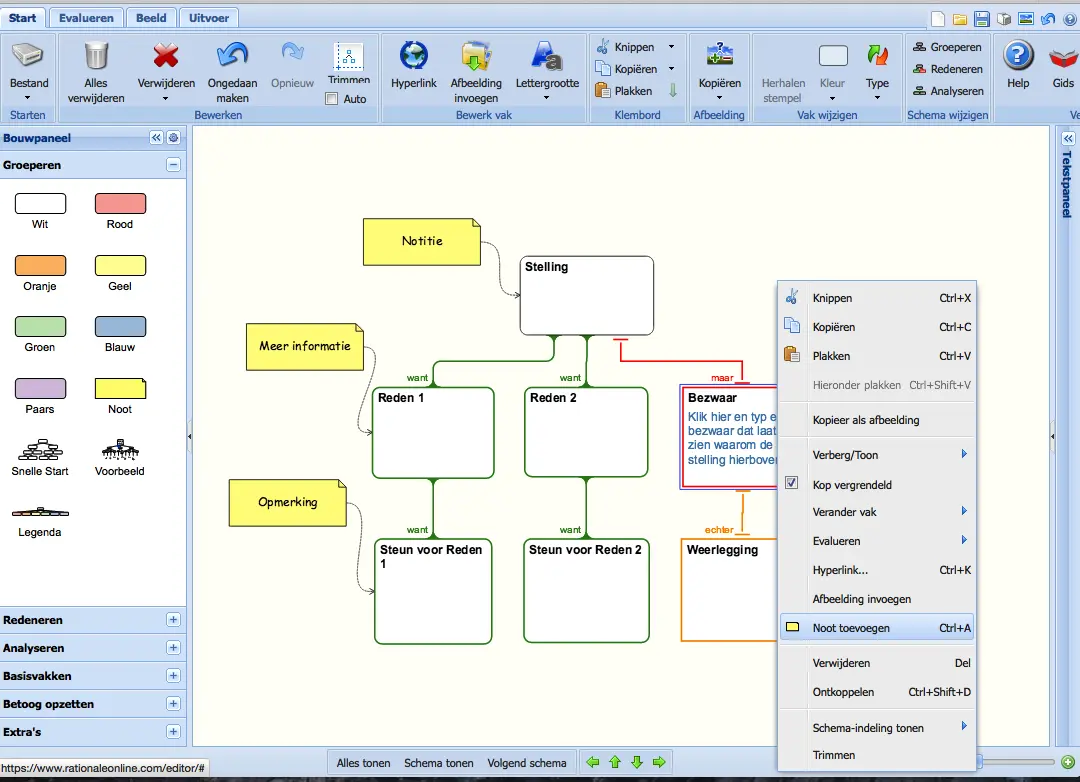
Noten toevoegen
Sleep noten uit het gedeelte EXTRA’S in het Bouwpaneel.

Noten kunnen overal in de werkruimte worden geplaatst of je kunt deze bevestigen aan een vak, schema of andere notitie. Hiertoe sleep je eenvoudig een noot naar het vak waaraan je deze wilt bevestigen. Als je een noot wilt loskoppelen, klik je erop met de rechter muisknop en kies je Loskoppelen in het snelmenu.
In- en uitzoomen, panorameren en scrollen
Verplaatsen in de werkruimte
Klik op een leeg gedeelte van het werkblad (en houd de linkermuisknop zo dat de cursor in een kruis met pijlen verandert) en sleep met de muis.
Als u wilt zien wat zich buiten de werkruimte bevindt
Klik op het overzichtsvenster om door het geselecteerde gebied te panorameren.
Als u door uw schema's en door de werkruimte wilt navigeren
Gebruik de pijlpictogrammen onder aan het Rationale-venster om over het werkblad te bewegen, van links naar rechts of van boven naar beneden. Als je alles op het werkblad wilt weergeven, kies je ‘ALLES TONEN’. Kies ‘SCHEMA TONEN’ als je slechts één schema wilt zien. Met de knop ‘VOLGENDE SCHEMA’ kun je naar het volgende schema gaan. Daarbij ga je van links naar rechts en van boven naar onder.
Zoomen, panorameren en scrollen
Zoom in en uit met behulp van de schuifknop in het takenpaneel onder aan het venster of gebruik uw muiswiel.
Basissvakken
Gebruik de basisvakken om de bron of bewering te identificeren. Kies het gewenste vak en voeg tekst toe.

Redeneringen evalueren
De kleuren en pictogrammen in jouw schema bieden een visuele indicatie van hoe je de beweringen en basisvakken hebt geëvalueerd. Gebruik het tabblad Evalueren op het Lint.

Beoordeel de kracht van het geselecteerde vak. Op het tabblad Evalueren worden de beschikbare keuzes voor uw beoordeling gemarkeerd.

Analyseschema’s bieden de optie om de beweringen en de kracht van de reden als geheel te evalueren.

Betogen maken en exporteren
Selecteer het gedeelte BETOGEN in het Bouwpaneel. Als je een sjabloon versleept, wordt het Tekstpaneel automatisch geopend. Volg de instructies om een opzet te maken en je ziet hoe jouw betoog vorm aanneemt in het tekstpaneel. Als je jouw schema compleet hebt, klik je op de knop EXPORTEREN op het tekstpaneel om het betoog als een tekstverwerkingsdocument te openen. Het document bevat richtlijnen waarmee je gestructureerde en goed onderbouwde betogen, brieven, hypothesen of samenvattingen kunt schrijven.

Een afbeelding invoegen
Om een afbeelding in te voegen klik met de rechtermuisknop op de box. Kies dan voor de optie 'Afbeelding invoegen'. Dit kan ook uitgevoerd worden door in het lint te klikken op de knop 'Afbeelding invoegen'.

Na een klik op de 'Afbeelding invoegen' wordt een popup getoond. Klik op de knop [Zoek...] om de gewenste afbeelding op de computer op te zoeken.
Hyperlinks toevoegen
Voeg een link toe of wijzig de link. Klik met de rechtermuisknop op het vak waarin je de link wilt toevoegen of je klikt u op het pictogram HYPERLINK op het tabblad Start op het Lint.
Weergeven en verbergen
Als je de aandacht wilt richten op een bepaald gedeelte van jouw schema kun je de andere takken eenvoudig samenvouwen, zodat deze niet langer zichtbaar zijn. Deze functie is ook handig als je een schema wilt afdrukken en delen ervan wilt verbergen.
Verplaats de cursor over jouw schema. Je ziet een "+" en "o" verschijnen.

Om de vakken onder een geselecteerd vak WEER TE GEVEN, klik je op "+"
Om de tak onder het geselecteerde vak te VERBERGEN, klik je op "-"
Om de vakken geheel te reduceren, klik je op "o". Als je een vak selecteert, wordt dit geopend en zie je de inhoud. Dit is een uitstekend hulpmiddel voor presentaties.
Afdrukken

Je kunt in de werkruimte een Afdrukvoorbeeld van jouw werk bekijken. Hiertoe kies je het tabblad 'Uitvoer' en klik je op de knop [Afdrukvoorbeeld].

Als je jouw schema wilt afdrukken klik je op het pictogram AFDRUKKEn van het tabblad UITVOER.
Feedback geven

Voor bijvoorbeeld opmerkingen van de docent voor de student zijn noten beschikbaar in de meeste tabbladen op het bouwpaneel.
JU kunt de gemaakte noot verslepen, zoals elke andere box op het werkblad. Je kunt de noot aan elk gewenst vak koppelen.
Een noot kan toegevoegd worden door deze te slepen uit het bouwpaneel of door met de rechtermuisknop te klikken op een box waaraan je deze wilt bevestigen. Je kunt ook de sneltoets Ctrl+A gebruiken.
Meer hulp?
Er is veel informatie te vinden in deze help bestanden, in de Openbare Schema's en in de Rationale Gids. Je kunt ook onze website ReasoningLab bezoeken voor meer hulp, bronnen of ondersteuning.